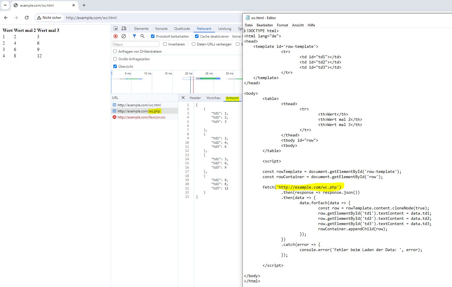
ich habe eine MYSQL Datenbank und will nun die Daten per php auf meine Website anzeigen lassen. Der Code funktioniert über den lokalen Server wamp einwandfrei:
Code: Alles auswählen
<?php
// Verbindung zur Datenbank über der PDO()-Funktion aufbauen
// (Host, Datenbank, Charset, Benutzer, Passwort)
$host_name = 'xxxxxxxxxxxxxxx';
$database = 'xxxxxxxxxxxxxxx';
$user_name = 'xxxxxxxxxxxxxxx';
$password = 'xxxxxxxxxxxxxxx'';
$dbh = null;
try {
$dbh = new PDO("mysql:host=$host_name; dbname=$database;", $user_name, $password);
}
catch(Exception $fehler) {
print $fehler->getMessage();
}
$sqlBefehl = "SELECT
nickname, nachname, eintritt, max( austritt ) AS austritt,
SUM(TIMESTAMPDIFF(DAY, eintritt, IFNULL(austritt, CURDATE()))) AS dauer
FROM mitgliedsdauer, member
where id=member_id
GROUP BY member_id
ORDER BY dauer DESC";
$abfrage = $verbindung->prepare($sqlBefehl);
$abfrage->execute();
$ergebnismenge = $abfrage->fetchAll();
?>
<table>
<thead>
<tr>
<td>Vorname</td>
<td>Nachname</td>
<td>Eintrittsdatum</td>
<td>Mitglied bis</td>
<td>Vereinszugehörigkeit in Tagen</td>
</tr>
</thead>
<tbody>
<!-- PURES HTML ENDE -->
<!-- LOOP MIT PHP UND HTML TAGS PER ECHO -->
<?php foreach($ergebnismenge as $zeile) : ?>
<tr>
<td><?php echo $zeile['nickname']; ?></td>
<td><?php echo $zeile['nachname']; ?></td>
<td><?php $eintritt = new DateTime($zeile['eintritt']);
echo $eintritt->format('d.m.Y')."<br />";?></td>
<td><?php $austritt = new DateTime($zeile['austritt']);
echo $austritt->format('d.m.Y')."<br />";?></td>
<td><?php echo $zeile['dauer']; ?></td>
</tr>
<?php endforeach; ?>
<!-- ENDE PHP LOOP -->
<!-- PURES HTML -->
</tbody>
</table>
<!-- HTML ENDE -->Code: Alles auswählen
<?php foreach($ergebnismenge as $zeile) : ?>
<?php endforeach; ?>[/color]
<table class="tableizer-table">
<thead>
<tr class="tableizer-firstrow">
<th>Nr.</th>
<th>Kegler</th>
<th>Nachname</th>
<th>Eintrittsdatum</th>
<th>Mitglied bis</th>
<th>Vereinszugehörigkeit in Jahren</th>
<th>Vereinszugehörigkeit in Tagen</th>
</tr>
</thead>
<tbody>
<!-- PURES HTML ENDE -->
<!-- LOOP MIT PHP UND HTML TAGS PER ECHO --><tr>
<td><?php echo $zeile['id']; ?></td>
<td><?php echo $zeile['nickname']; ?></td>
<td><?php echo $zeile['nachname']; ?></td>
<td><?php $eintritt = new DateTime($zeile['eintritt']);
echo $eintritt->format('d.m.Y')."<br />";?></td>
<td><?php $austritt = new DateTime($zeile['austritt']);
echo $austritt->format('d.m.Y')."<br />";?></td>
<td><?php echo $zeile['dauer_jahre']; ?></td>
<td><?php echo $zeile['dauer']; ?></td>
</tr><!-- ENDE PHP LOOP -->
<!-- PURES HTML -->
</tbody>
</table>
<!-- HTML ENDE -->Dann habe ich den kompletten Code in der Seiteneistellung unter „inside <head> code“ eingefügt. Hier wird die Tabelle abgerufen wie ich die haben will – allerdings ist diese ganz am Seitenanfang und die Navigation ist verschwunden. Mit <link rel="stylesheet" href="/css/table.css"> konnte ich die Tabelle auch formatieren, aber wie bekomme ich diese Tabelle in einen Texblock rein, da wo ich die haben/sehen will?
Dann habe ich in einem Textblock auch einen Teil des Codes eingeführt – aber eben da passiert das ganz oben beschriebene Problem und ich bekomme nur 1 Datensatz ausgespuckt.
Ich hoffe es kann mir jemand helfen.
mfg Ezi




